登录
文库
文库
博客
首页
AI研究
报告/方法论
运营资料
导航
博客
办公文档
文库
运营资料
新媒体营销
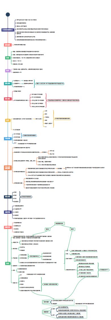
抖音带货思维导图.pdf
抖音
1页
下载5
2023-03-12
浏览885
收藏0
喜欢0
评分-
10积分
收藏
已收藏
喜欢
已喜欢
下载文档
下载提示
本站所有资料
免费分享
。
下载
《抖音带货思维导图.pdf》
使用
10积分
兑换下载
您已经购买过该文档
登录下载
立即下载
本文档由
COO
于
上传分享
推荐文档
新营销5.0:营销平台时代.pdf
小红书:小红书企业账号运营从零到一
商业运营策划工作培训(140P)
快手达人运营解决方案-飞瓜数据.pdf
最新文档
新营销5.0:营销平台时代.pdf
大数据复盘抖音2023上半年挖掘商家爆单秘籍
2023各大新媒体平台玩法分享.pdf
小红书:如何放大卖点价值,引领客户玩转爆文【互联网】【通案】.pdf
小红书操作流程3.0版本.docx
小红书:小红书企业账号运营从零到一
设计直播+裂变:让分享率和付费率倍增(66P)
商业运营策划工作培训(140P)
快手达人运营解决方案-飞瓜数据.pdf
抖音带货思维导图.pdf
QQ
QQ扫一扫联系
点击联系
微信
微信扫一扫联系
扫一扫